概要描述
dbvisualizer是一款可视化的数据库编程工具,这款软件以JDBC的方式来连接数据库,因而不仅可用于操作DB2数据库,也可用来操作oracle,SQLSERVER等。
他允许你连接不同的数据库进行相应的编辑或者其他操作,内置了SQL语句,操作起来十分方便。支持各种数据库的可视化编程工具,凡是具有JDBC数据库接口的数据库都可以管理,已经在Oracle, Sybase, DB2, Informix, mysql, InstantDB, Cloudcape, HyperSonic ,Mimer SQL上通过测试。
本文主要描述如何通过dbvisualizer工具通过jdbc的连接我们的inceptor,从3种认证方式实现。
详细说明
1.下载驱动
以TDH6.0.2版本为例,manager的inceptor组件页面,更多操作–下载JDBC驱动

选择ALL-in-one的jar包下载

2.新建驱动
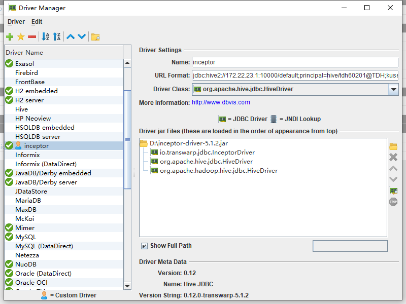
数据库-驱动管理器,新建驱动,添加前面下载好的jar包

Name:inceptor(可自定义驱动名称)
URL Format:jdbc:hive2://172.22.23.1:10000/default;principal=hive/tdh60201@TDH;kuser=hive/tdh60201@TDH;keytab=d:/inceptor.keytab;authentication=kerberos;krb5conf=d:/krb5.conf
Driver Class:org.apache.hive.jdbc.HiveDriver
URL Format 格式可以根据认证类型进行配置,上述的配置是kerberos下的配置方式
3.新建连接
3.1 简单模式

3.2 kerberos模式

Database URL如下(需要将租户的keytab、集群的krb5.conf文件下载到windows本地进行使用):
jdbc:hive2://172.22.33.1:10000/default;principal=hive/tdh60201@TDH;kuser=lkw@TDH;keytab=D:/lkw.keytab;authentication=kerberos;krb5conf=D:/krb5.conf
3.3 ldap模式

4.FAQ
4.1 kerberos认证模式下,相关信息都配置正确但是仍然无法连接
可以参考dbvisualizer工具自带的debug菜单按钮,排查错误日志,

下图为例,Clock skew too great,显然是windows本机的时间和集群的时间悬殊过大,导致认证失败。

4.2 TDH6.0版本之后的driver驱动包,无法查询date类型数据
Caused by: java.lang.NoClassDefFoundError: Could not initialize class org.apache.hadoop.hive.common.type.HiveDate1,原因是hivedate类会访问hiveconf,hiveconf中的调用的日志类与其他类有冲突。
解决方法:低版本驱动查询date类型不会有该问题,建议使用低版本的jdbc驱动。