内容纲要
概要描述
节点IP:10255/metrics页面信息泄露漏洞

修复方法:将read-only-port参数的值改为0。
本篇文章针对tos 1.9.x和tos 2.1.0版本。其他版本有待更新
tos版本获取:
在集群中任意节点执行:
kubectl version
即可获取对应版本, 例如下面是1.9版本的:
[root@jiujiu-tdh-70 ~]# kubectl version
Client Version: version.Info{Major:"1", Minor:"9+", GitVersion:"v1.9.3-tos-20190624-3-g69dd589adab751", GitCommit:"69dd589adab75123777f34e9239736bc2db79dc9", GitTreeState:"clean", BuildDate:"2019-07-12T04:05:51Z", GoVersion:"go1.9.2", Compiler:"gc", Platform:"linux/amd64"}
Server Version: version.Info{Major:"1", Minor:"9+", GitVersion:"v1.9.4-tos-20190909-16-g1d9a948d5ebef1", GitCommit:"1d9a948d5ebef123df81e297cc7ddf72a7aad9df", GitTreeState:"clean", BuildDate:"2020-04-24T13:47:20Z", GoVersion:"go1.9.2", Compiler:"gc", Platform:"linux/amd64"}
详细说明
以下步骤在每个节点,使用 root用户 执行:
-
在节点上执行
systemctl status kubelet查看kubelet的启动文件在哪里,可见如下输出,kubelet的启动文件路径为
/usr/lib/systemd/system/kubelet.service。[root@jiujiu-tdh-70 ~]# systemctl status kubelet ● kubelet.service - Kubernetes Kubelet Loaded: loaded (/usr/lib/systemd/system/kubelet.service; enabled; vendor preset: disabled) Active: active (running) since 五 2021-07-02 10:13:28 CST; 4 weeks 0 days ago Main PID: 4380 (hyperkube) CGroup: /system.slice/kubelet.service ‣ 4380 /opt/kubernetes/bin/hyperkube kubelet --logtostderr=true --v=6 --address=0.0.0.0 --cluster_dns=10.10.10.10 --clust... 7月 30 20:29:41 jiujiu-tdh-70 hyperkube[4380]: I0730 20:29:41.791646 4380 prober.go:150] Exec-Probe Pod: &Pod{ObjectMeta:k...-guard 7月 30 20:29:41 jiujiu-tdh-70 hyperkube[4380]: I0730 20:29:41.883430 4380 exec.go:38] Exec probe response: "ok\nWarning: U...re.\n" 7月 30 20:29:41 jiujiu-tdh-70 hyperkube[4380]: I0730 20:29:41.883468 4380 prober.go:118] Readiness probe for "txsql-server...ceeded 7月 30 20:29:42 jiujiu-tdh-70 hyperkube[4380]: I0730 20:29:42.013975 4380 volume_manager.go:371] All volumes are attached ...4ca5)" 7月 30 20:29:42 jiujiu-tdh-70 hyperkube[4380]: I0730 20:29:42.014083 4380 kuberuntime_manager.go:447] Syncing Pod "txsql-s...rver-g 7月 30 20:29:42 jiujiu-tdh-70 hyperkube[4380]: I0730 20:29:42.015010 4380 kuberuntime_manager.go:576] computePodActions got {Kil... 7月 30 20:29:42 jiujiu-tdh-70 hyperkube[4380]: I0730 20:29:42.119157 4380 generic.go:183] GenericPLEG: Relisting 7月 30 20:29:42 jiujiu-tdh-70 hyperkube[4380]: I0730 20:29:42.205199 4380 kubelet.go:2401] Container runtime status: Runti...ssage: 7月 30 20:29:42 jiujiu-tdh-70 hyperkube[4380]: I0730 20:29:42.712089 4380 config.go:99] Looking for [api file], have seen ...pi:{}] 7月 30 20:29:42 jiujiu-tdh-70 hyperkube[4380]: I0730 20:29:42.712174 4380 kubelet.go:2222] SyncLoop (housekeeping) Hint: Some lines were ellipsized, use -l to show in full. -
执行vi命令编辑步骤一获取到的文件。
vi /usr/lib/systemd/system/kubelet.service -
将
--read-only-port=0这个参数加到启动参数的后面, 需要在前一个参数前,加一个\,添加完以后 保存退出

-
执行下面命令上载文件
systemctl daemon-reload -
重启kubelet
systemctl restart kubelet -
检查kubelet是否正常启动,如下为正常启动。
[root@jiujiu-tdh-70 ~]# systemctl status kubelet ● kubelet.service - Kubernetes Kubelet Loaded: loaded (/usr/lib/systemd/system/kubelet.service; enabled; vendor preset: disabled) Active: active (running) since 五 2021-07-30 20:43:26 CST; 7s ago Main PID: 20847 (hyperkube) CGroup: /system.slice/kubelet.service ‣ 20847 /opt/kubernetes/bin/hyperkube kubelet --logtostderr=true --v=6 --address=0.0.0.0 --cluster_dns=10.10.10.10 --clus... 7月 30 20:43:28 jiujiu-tdh-70 hyperkube[20847]: I0730 20:43:28.569617 20847 container.go:448] Start housekeeping for contai...c7170" 7月 30 20:43:28 jiujiu-tdh-70 hyperkube[20847]: I0730 20:43:28.571055 20847 factory.go:114] Using factory "docker" for cont...e20e6" 7月 30 20:43:28 jiujiu-tdh-70 hyperkube[20847]: I0730 20:43:28.574871 20847 manager.go:997] Added container: "/kubepods/besteffor... 7月 30 20:43:28 jiujiu-tdh-70 hyperkube[20847]: I0730 20:43:28.575154 20847 handler.go:325] Added event &{/kubepods/besteff...nil>}} 7月 30 20:43:28 jiujiu-tdh-70 hyperkube[20847]: I0730 20:43:28.575229 20847 factory.go:118] Factory "docker" was unable to ...b4ca5" 7月 30 20:43:28 jiujiu-tdh-70 hyperkube[20847]: I0730 20:43:28.575250 20847 factory.go:107] Error trying to work out if we ...andler 7月 30 20:43:28 jiujiu-tdh-70 hyperkube[20847]: I0730 20:43:28.575261 20847 factory.go:118] Factory "systemd" was unable to...b4ca5" 7月 30 20:43:28 jiujiu-tdh-70 hyperkube[20847]: I0730 20:43:28.575273 20847 factory.go:114] Using factory "raw" for contain...b4ca5" 7月 30 20:43:28 jiujiu-tdh-70 hyperkube[20847]: I0730 20:43:28.575317 20847 container.go:448] Start housekeeping for contai...e20e6" 7月 30 20:43:28 jiujiu-tdh-70 hyperkube[20847]: I0730 20:43:28.575538 20847 manager.go:997] Added container: "/kubepods/bes...e: "") Hint: Some lines were ellipsized, use -l to show in full. -
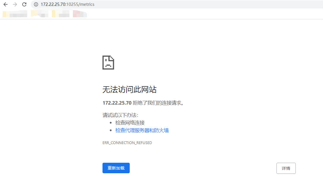
验证页面是否禁用成功,如下为禁用成功。

其他信息
如果有任何疑问, 请关注 “星环科技服务号”公众号, 获取技术支持。